Reactivation
About reactivation
Previously there was no way to recover an end-user if they ended up in a state where they could no longer use their credentials on a device, or if the app was reinstalled.
With our reactivation feature, end-users can reactivate and create new credentials on the same registration ID, given that they are still using the same device as they were originally activated on.
This removes complexity, allowing the service provider to reuse the registration ID instead of creating a new one.
How does reactivation work?
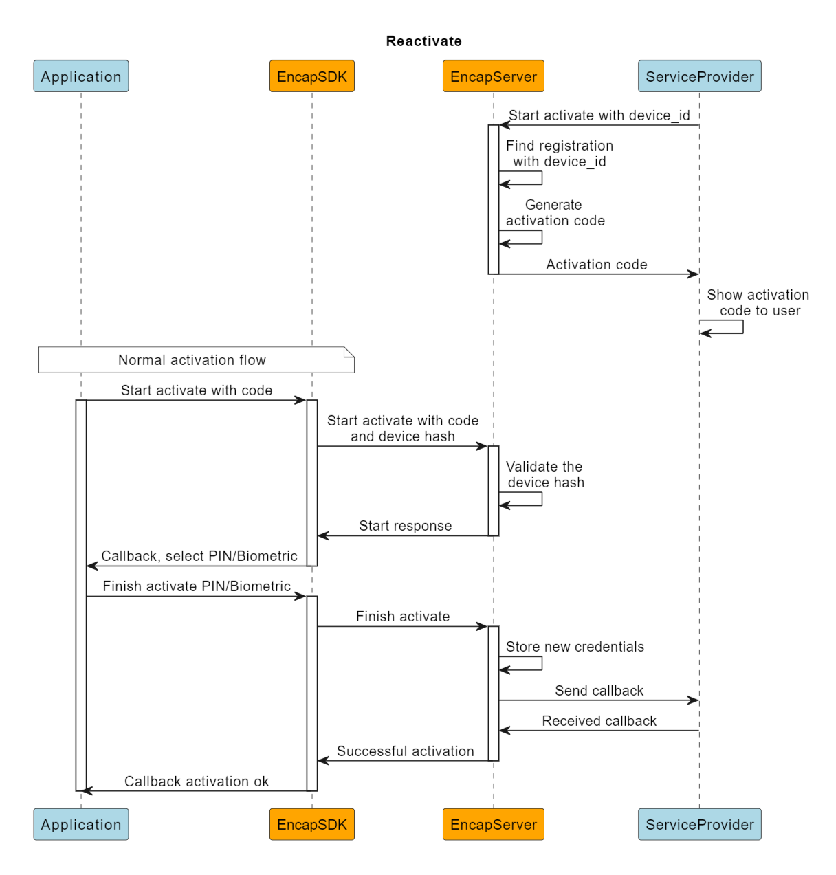
Reactivate is similar to the normal activation flow, but with two exceptions:
- The initiator has to be the service provider and is required to provide the device ID in the REST API start request.
- The Encap server will compare the device hash stored on the registration with the device hash provided from the device to verify that it is the same device that is being activated.
In a reactivation flow, all credentials previously stored on the registration get invalidated and need to be recreated. This can be done in the reactivation request and by activating additional activation methods to your registration.

Sequence diagram showing reactivation
Integration
In order to reactivate a device, a service provider uses the same REST API as for a new activation, and is required to include the device_id parameter.
The application_id parameter is optional in this use case, since it can be derived from the registration with the device_id.
For more details on how to initiate a reactivation, you can refer to the API documentation
Limitations
- Reactivation does not work on registrations that have been deactivated by either the service provider or by the end-user. In these scenarios, the end-user needs to start a new activation.
- The end-user must be on the same device. Encap validates the device hash during the reactivation to confirm that the end-user is still using the same device.
Generally, the device hash will remain unchanged after a re-installation of the app, but we have identified the following exceptions:
- Android:
- Factory reset may change the device hash.
- Reinstalling the app after an upgrade from Android version 7 or below to Android version 8 or above will cause changes to the device hash.
- The device hash will not be carried over to a new device.
- iOS:
- Reinstalling the app from a non-encrypted backup after a factory reset.
- The device hash will not be carried over to a new device.
- Android: